Exercices

Vous allez mettre en pratique les éléments de cette leçon dans les exercices suivants :

Exercice 1

Objectif :

Créez le modèle « A Contact » pour obtenir le résultat suivant :

Réalisation :

  • Sur la connexion « Alizes », faites un clic droit puis « Nouveau >> Nouveau modèle ». Nommez votre modèle « A Contact ».

  • Dans l’espace « Mapping » cliquez sur « Tables de la connexion ». Dans la fenêtre qui s’ouvre, sélectionnez les tables « USERS », « USER_POSITION », « USER_SERVICE », « USER_STATUS » et « GENDER ».

  • Faites les jointures entre les tables de la manière suivante :

    • USERS.STATUS_ID = USER_STATUS.ID

    • USERS.SERVICE_ID = USER_SERVICE.ID

    • USERS.POSITION_ID = USER_POSITION.ID

    • USERS.GENDER_ID = GENDER.ID

  • Dans les champs destination, créez le dossier « Contact ».

  • Ajoutez les champs destination en les faisant glisser sur le dossier « Contact » puis renommez-les de la manière suivante :

    « USERS.ID »

    , renommé en

    « # Id Contact »

    « USERS.ACCOUNT_ID »

    , renommé en

    « # Id Compte »

    « GENDER.LABEL »

    , renommé en

    « Civilité Contact »

    « USERS.LAST_NAME »

    , renommé en

    « Nom Contact »

    « USERS.FIRST_NAME »

    , renommé en

    « Prénom Contact »

    USERS.EMAIL_ADDRESS

    , renommé en

    « Mail Contact »

    USERS.BIRTHDAY

    , renommé en

    « Anniversaire Contact »

    USER_STATUS.LABEL

    , renommé en

    « Statut Contact »

    USER_SERVICE.LABEL

    , renommé en

    « Service Contact »

    USER_POSITION.LABEL

    , renommé en

    « Fonction Contact »

  • Déclarez le champ « # Id Contact » en « Clé primaire » et le champ « # Id Compte » en « Index ».

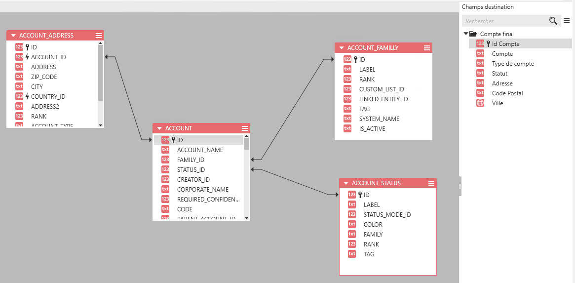
Exercice 2

Objectif :

Modifiez le modèle « A Compte final » pour obtenir le résultat suivant :

Réalisation :

Pour cela, il vous suffit juste d'aller dans les propriétés du champ Id Compte et mettre le champ en Clé Primaire.

ghostghostghostghostghost
loading table of contents...